科研成果速递(四):我院徐霄枭老师在《Energy and Buildings》和《Applied Energy》发表研究成果

发布时间:2021-09-24访问次数:0

我院工程管理系教师徐霄枭在建筑能源类期刊《Energy and Buildings》上发表研究论文“Life-cycle building information modelling (BIM) engaged framework for improving building energy performance”(论文链接:https://doi.org/10.1016/j.enbuild.2020.110496)。该期刊为SCI检索期刊,中科院2TOP期刊,2020影响因子5.879

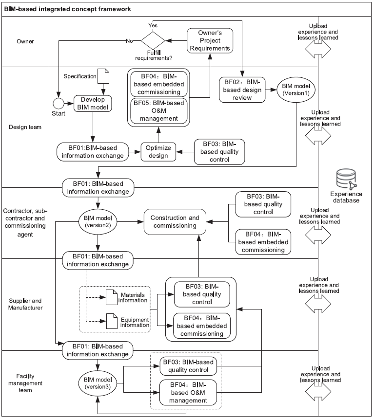
据统计,建筑的实际能耗最高可达到设计能耗的2.5倍。建筑能耗差异的存在严重阻碍了我国建筑节能减排目标的实现。虽然大量高新技术被应用于建筑能耗管理领域,但这些技术缺乏对建筑能耗差异多样性以及系统开放性和动态性的深入思考。针对上述问题,论文系统识别了导致建筑能耗差异的因素,并深入分析了建筑信息模型BIM)在应对这些因素中所起到的作用。最终,论文基于BIM的理念从“信息交互”、“设计审查”、“质量控制”、“能耗系统调试”和“实时建筑运行管理与维护”五个方面构建了全生命周期建筑能耗管理系统框架。

本研究在理论上为建筑信息管理与建筑能耗管理融合提供了理论基础在实践中有助于建筑从业人员更好地从全生命周期的角度BIM



      另讯我院工程管理系教师徐霄枭作为通讯作者在国际能源类期刊Applied Energy上发表研究论文Evolutionary double attention-based long short-term memory model for building energy prediction: Case study of a green building”(论文链接: https://doi.org/10.1016/j.apenergy.2021.116660)。该期刊为SCI检索期刊,中科院1TOP期刊,2020影响因子9.746

建筑能耗预测在建筑能源管理和节约方面起着至关重要的作用,因为它有助于建筑的有效运行、能源效率评估、故障检测和诊断以及需求管理。尽管当前已有大量的能源预测方法,但这些方法在预测精度以及适用性方面仍然存在改进空间。本研究提出了一个基于进化的双注意力长短期记忆模型,并通过使用特征组合引入二进制特征。所提出的模型被用于分析中国深圳某绿色建筑的运行能耗。通过均方根误差和平均绝对误差测量,所提出的混合模型具有很好的预测性能。结果还表明,注意力机制可以提高长短期记忆算法的效率。

本研究不仅有助于研究人员从有选择地关注输入数据的角度将基于人工智能的方法应用于建筑能耗预测与管理,还有助于建筑能耗管理者开发建筑能效精确诊断平台和建筑改造决策支持系统。


(供稿:向云飞 编辑:吕明磊)